torutkのブログ

ソフトウェア・エンジニアのブログ

2014-07-05から1日間の記事一覧

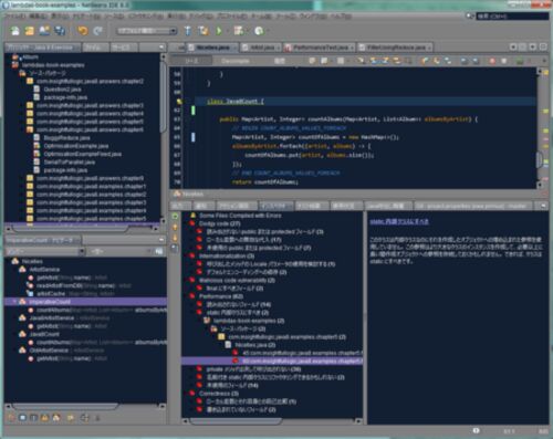
FindBugs 3.0.0-rc2とNetBeans Plugin

Java SE 8対応のFindBugs 3.0.0リリース候補版(rc2)が公開されています*1。 http://findbugs.sourceforge.net/FindBugsサイトでは、3.0.0-rc2を組み込んだEclipseプラグインが合わせて公開されています。しかし、NetBeans向けのプラグイン(FindBugs Integ…